IIDXOLLER Options Manual


1. Introduction to IIDXOLLER Options

The DAOdesign team created this software based on years of experience.
If you encounter any problems during use or have other suggestions, please contact us via email or Twitter and we will actively improve it.
A variety of modes are pre-made, and different parameters can be set in different modes, which is convenient and quick.


2. Download


IIDXOLLER Options V3.2

TIPS
Please use it after completely decompressing it, and do not run it directly in the compressed package.


3. Firmware burning

  1. USB type-B ports 1P and 2P must be connected at the same time;
  2. Click the Open button;
  3. Select the SS900_RED-LMS_xxxxx.skystar firmware in the folder;
  4. Click the Update button;
  5. Complete;
TIPS
  • During the upgrade process, be sure to keep the USB connected. If the USB type-B is disconnected during the upgrade process, the main control PCBA may not be able to burn the firmware again.
  • If it prompts that the burning fails, please burn again.


4. Usage Guidelines

IIDXOLLER Options provides powerful parameters that can be customized according to your preferences.
It can already adapt to most IIDX games under full default settings.


4.1. Software interface

A

Mode switch, sleep mode, language

B


Global function settings

C

Preview Window

D

Firmware preview, firmware burning

E

Mode Settings

F

Turntable weight (damping) setting


4.2 Mode switch, sleep mode, language

A1

Switch mode button, select the mode in A2 and click the button to take effect

A2


Mode List

A3


Displays whether 1P is connected. If not, it will be gray.

A4

Displays whether 2P is connected. If not, it will be gray.

A5

Ignore the Windows scaling function. If 125%, 150%, or 200% is set on Windows, you can force it to display at 100%.

A6

Sleep function: After 1-10 minutes, RED-LMS will turn off all lights. Press any button or turn the turntable to restore the lights.

A7

Select the language you are used to. The languagepack.xml file can be modified at will to add the language you are used to.


4.3. Global function settings

4.3.1. Global-Button Settings

B1

The time it takes to process jitter when releasing a microswitch. The default value of 3ms is recommended.
If you experience multiple reactions when using a VX-01-1C22 or VX-01-1C23 microswitch,
increasing this value may partially improve the situation.

B2

The time it takes to process jitter when a microswitch is pressed. The default value of 10ms is recommended.
If you experience multiple responses when using a VX-01-1C22 or VX-01-1C23 microswitch,
increasing this value may partially improve the situation.

B3

The time it takes for the button light to turn off when the button is released. Usually it is recommended to be between 0-200ms;

B4

Restore the factory settings of the buttons.


TIPS
  • B1+B250ms. This is an estimated value and is related to the maximum frequency of a single key press. Usually, the speed of a single key press is less than 20 times per second.
  • For multiple reactions that occur with VX-01-1C22 or VX-01-1C23, increasing the B1+B2 time may alleviate some of the symptoms. If multiple reactions persist, it is recommended that the microswitch be replaced promptly.


4.3.2. Global-Turntable Settings

It looks a bit complicated, but in fact, it is usually necessary to adjust B7 and B8.

B5

The time interval between turntable reversals.
Only on the EZ2ON, the turntable is set to 2 keys. It needs to be set to 8ms or higher.
Otherwise, input loss may occur at the EZ2ON's high-speed turntable.
The recommended default value is 0ms;

B6

The recommended value is 20-100ms. The smaller the value, the faster the speed is required to
trigger the turntable. The larger the value, the slower the speed is.
The recommended default value is 100ms;

B7

It can be understood as sensitivity. The smaller the value, the higher the sensitivity.
The value represents the angle that the turntable needs to rotate to output the value.
The recommended default value is 6 (according to our tests, we think 6 is closer to the arcade effect). You can make fine adjustments based on your own physical sensations.
For players of high-difficulty turntable songs, you can set it to 2;

B8

It can be understood as the sensitivity of the turntable reversal. The smaller the value, the higher the sensitivity.
The value represents the angle that the turntable needs to rotate to reverse the output value.
The recommended default value is 4 (according to our tests, we think 6 is closer to the arcade effect). You can make fine adjustments based on your own physical sensations.
For players of high-difficulty turntable songs, you can set it to 2;

B9

When using 1:2, a slower turntable speed can trigger fast scrolling of the song selection menu;
When using 1:4, you need to use a higher speed to trigger the fast scrolling of the song selection menu;
The recommended default value is 1:4 (according to our tests, 1:4 is closer to the arcade effect);

B10

The time when the turntable damping is triggered;
If the value is small, there will be no damping effect when turning the turntable slowly;
At critical speeds, a jagged turntable feel will appear.
The recommended default value is 40ms;

B11

The current damping level of the turntable.
The specific value of damping level uses the value settings of the F zone.

B12

It represents the angle at which the turntable must be rotated before a damping effect occurs.
The larger the value, the greater the angle required to rotate before a damping effect occurs.
You can try 2~16 to see how it feels.

B13

Restore the turntable settings to factory defaults.


TIPS
  • In EZ2ON, it is recommended to use keyboard mode or DS4 mode. In this mode, you can set the turntable reverse time interval to 8ms without using global parameters.
  • If B6=10ms and the turntable damping is set relatively high, multiple outputs in the same direction can be achieved. The side effect is that the turntable will not respond when rotating slowly.

4.3.3. Global-Lighting Settings

B14

Set the button lighting brightness.

B15

Set the turntable light brightness.

B16、B17


Select the turntable lighting effect.

B18、B19

Click C1 or C2 to set the corresponding turntable light color.
Cannot be set in rainbow color mode.

B20


Restore lighting settings to factory defaults.


4.3.4. Preview Window

C1、C2

Displays the voltage currently provided by the PD power supply.
20V and 15V are the recommended operating voltages;
12V can be used for a long time;
9V can work, but it is not recommended to use it for a long time;
At 5V, electromagnetic damping does not work;
0V, PD power supply not plugged in;

C3、C4


The original value of the turntable data does not participate in the actual output.

C5

Displays the currently pressed keys.

C6

Switch the physical locations of 1P and 2P.
It is not recommended to click this button unless the main control PCBA needs to be replaced.


TIPS
  • According to our experience, Anker's 140W PD power supply (with 3 Type-C interfaces and 1 type-A interface) can provide 20V voltage at the same time when 2 Type-C cables are plugged in at the same time.
  • It is recommended to use one 140W PD power supply; or two 45W PD power supplies;


4.5 Firmware

D1

Display the current hardware version and firmware version

D2

Click to burn the firmware

D3

Click to open the window and select the firmware you want to burn.

D4

Restore all parameters to factory settings.
(Will not affect the life of the product)


TIPS
Do not disconnect the USB type-B port during the firmware burning process. Otherwise, the motherboard PCBA may be damaged beyond repair.


4.6. Modes

4.6.1. PS2 and BLE mode

To use it on PlayStation2, you need to switch to this mode and use it with BE2PS;

To use it with beatmania IIDX ULTIMATE MOBILE, you need to switch to this mode and use it with BE2BT.


E1、E2

Displays the absolute value of the current 1P and 2P turntable output X axis

E3、E4

1P and 2P turntables simulate in-game output

E5

Independently set the parameters of 1P and 2P in this mode.

E6

Check to use the global settings;
If unchecked, the global settings will be ignored and the parameters set in this mode will be used;

E7

Set common parameters for 1P and 2P

E8

Restore the current mode to default values


4.6.2. EAC2dx and HID mode

E9

FN1, FN2 can be freely mapped to any keyboard value

E10、E14

Specify 1P turntable and 2P turntable output X-axis or Y-axis

E11、E15

X-axis, Y-axis forward or reverse

E12、E16

Display the current X-axis and Y-axis values in real time;

E13、E17

Simulate the state of Turntable output in the game

E18

Independently set the parameters of 1P and 2P in this mode

E19

Check to use the global settings;
If unchecked, the global settings will be ignored and the parameters set in this mode will be used;

E20

Set common parameters for 1P and 2P

E21

If checked, the damping data from spiceXXX will be automatically applied to the values of LEVEL1-LEVLE10.
Unchecked, the current LEVEL specified in IIDXOLLER Options will be used.

E22

If checked, the button will receive the spiceXXX downstream button light data.
Unchecked, the button will light up when pressed.

E23

Check this to receive the downstream turntable light data from spiceXXX (only single color, if you want to use the ring light effect and color specified by IIDXOLLER Options, please do not check this)

E24

When performing Double Play on INFINITAS, select E1 or E4 as the Start button according to your preference.

E25

Restore the current mode to default values


4.6.3. LR2 mode

The turntable output is the key value, and is specially optimized for LR2 in this mode.

E26

FN1, FN2 can be freely mapped to any keyboard value

E27、E28

Simulate the state of Turntable output in LR2

E29

Independently set the parameters of 1P and 2P in this mode

E30

Check to use the global settings;
If unchecked, the global settings will be ignored and the parameters set in this mode will be used;

E31

Set common parameters for 1P and 2P

E32

Check this, press E1 and turn the 1P turntable to adjust the LaneCover of 1P.

E33

Check this, press E2 and turn the 1P turntable to adjust the 1P LIFT.

E34

Check this, press E4 and turn the 2P turntable to adjust the 2P LIFT.

E35

Restore the current mode to default values


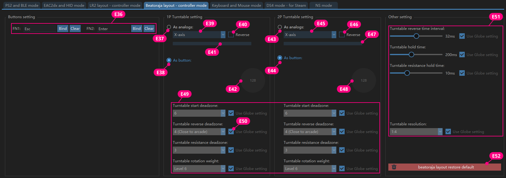
4.6.4. Beatoraja mode

In this mode, the turntable can output key values or Axis.

E36

FN1, FN2 can be freely mapped to any keyboard value

E37、E43

Turntable output as analog

E38、E44

Turntable output as two different key values

E39、E45

Select Turntable as X-axis or Y-axis

E40、E46

The value of Axis is increasing or decreasing

E41、E47

Display the current X-axis and Y-axis values in real time;

E42、E48

Simulate the state of turntable output in beatoraja

E49

Independently set the parameters of 1P and 2P in this mode

E50

Check to use the global settings;
If unchecked, the global settings will be ignored and the parameters set in this mode will be used;

E51

Set common parameters for 1P and 2P

E52

Restore the current mode to default values


4.6.5. keyboard & mouse mode

E53

All buttons can be customized.

E54

Use the mouse to click the button and press the keyboard key to complete the key value customization.

E55

Clear the currently bound key value.

E56、E62

Turntable output as mouse.

E57、E63

Turntable output as keyboard value.
Clockwise and counterclockwise can map the same keyboard value.

E58、E64

Select turntable as X-axis or Y-axis.

E59、E65

The value of Axis is increasing or decreasing

E60、E66

Preview the increase and decrease of the current Turntable value.

E61、E67

Simulate the state of turntable output in the game.

E68

Independently set the parameters of 1P and 2P in this mode.

E69

Check to use the global settings;
If unchecked, the global settings will be ignored and the parameters set in this mode will be used;

E70

Set common parameters for 1P and 2P

E71

Restore the current mode to default values


TIPS
For E57 and E63, if they are mapped to the same key value, it is recommended to increase the turntable reverse interval to 8ms; if the interval is too short, some software may not be able to recognize it.

4.6.6. DS4 controller mode

The simulated output is a DS4 controller, which can be correctly recognized on Steam in this mode.

E72

Custom key value, which can be set to any key value in DS4.

E73

Select the key value from the drop-down menu and it will take effect immediately.

E74、E80

Turntable output as Axis.

E75、E81

Turntable output as a key value, which can be mapped to two identical key values or different key values;

E76、E82

Select the corresponding Axis for Turntable.

E77、E83

The value of Axis is increasing or decreasing.

E78、E84

The value of the Axis currently output by Turntable.

E79、E85

Simulate the state of turntable output in the game.

E86

Independently set the parameters of 1P and 2P in this mode.

E87

Check to use the global settings;
If unchecked, the global settings will be ignored and the parameters set in this mode will be used;

E88

Set common parameters for 1P and 2P.

E89

Restore the current mode to default values.


TIPS
  • For E75 and E71, if they are mapped to the same key value, it is recommended to increase the turntable reverse interval to 8ms; if the interval is too short, some software may not be able to recognize it.
  • If E76 or E82 is mapped to Axis, it will not be possible to map it to Axis when mapping buttons.

4.6.7. NS mode

This mode will be added in the future.


Turntable weight (damping) setting

The turntable weight(damping) is a global setting. You can enter any value from 0-100 based on your preference.

F1


Damping digital input box, the larger the value, the greater the damping.

F2

Click the button to save the current value;
or press Enter to save the current value.

F3

Restore factory default values


TIPS:
  • If you want to use a constant damping value, you can set LEVE1~LEVEL10 to the same value;
  • If you only want [damping value] and [no damping value], you can set LEVEL1~LEVEL5 to zero and LEVEL6~LEVEL10 to the same value;
  • You can set it up as you like.